A common request for short term rentals is to be able to send rubbish bin notifications.
Rubbish bin notifications are an automated message that gets sent out the day that wheelie bins need to be taken to the curb.
This automation can be setup using the following process:
1. Creating Tags
You will need to find out which nights each property's bins are collected and create a tag for each relevant night.
Eg. Monday - bin night, Tuesday - bin night etc.
First log in to your Duve account. Open up the rentals tab on the LH side of the screen.
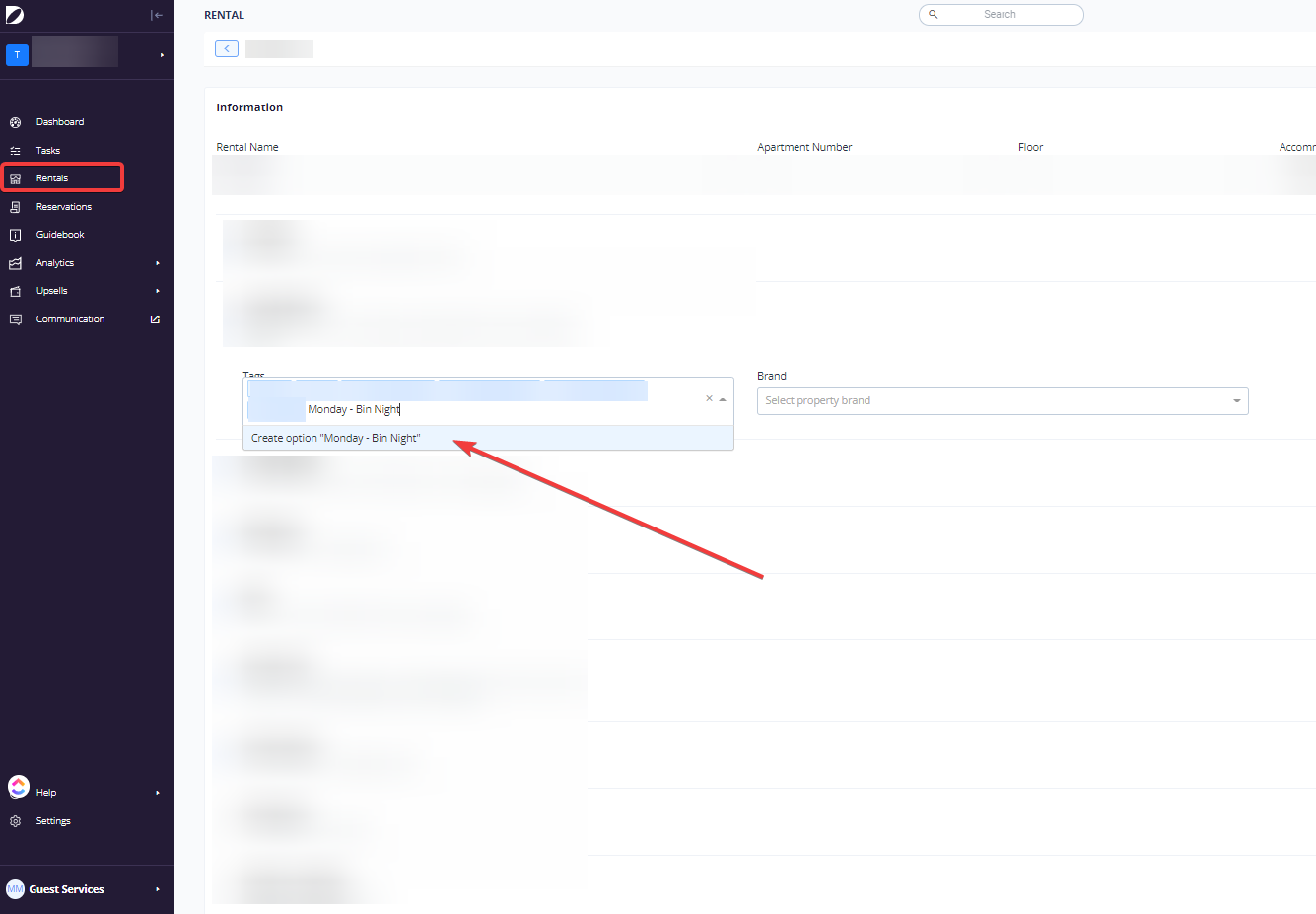
Work from top to bottom so you don't forget which properties you have/haven't done.
Let's say in this instance, the following property's bins get collected Tuesday morning. Scroll down to "Tags" and write "Monday - Bin Night" then press enter. This has now created the tag "Monday - Bin Night", which can now be selected in the next property with a collection Tuesday morning. Don't forget to click the save button before moving to the next property. You will need to go from top to bottom until all properties have the relevant tag.

Note:
Do not recreate the tag for each property. Once you start typing if there is an existing tag, it will come up and you can select it by clicking on it.
2. Setting up the notification
Next, select settings down in the bottom LH corner. Communications > Pre-scheduled messages
Select "Add new"

From this screen we will need to enter the following conditions.
1. When
This is when the notification will be sent to the guest. In this instance we will need to set it to:
"At" - "Every day during stay" - "8:00"
The reason we have it set to every day is because there is not an option to send it on a repeated day of the week. We will make it work by setting conditions in the next field.
2. Send to
Under "ADD CONDITION" we will select the following options:
Tags, At days, In house {stay dates}
This will bring up drop down boxes for each condition selected.
In house:
"Yes"
At days:
"Is" "Monday" (this is the condition that will determine what day of the week the message will send)
Tags:
"Is" "Monday - Bin Night"
3. General
"Internal name" will be what this notification appears as in your system. We recommend setting it as the tag name used. For example this one will be "Monday - Bin Night"
Under "Message via" select Duve if you would like to send the notification through the guest portal (recommended)
4. Message sent.
In the text box provided we will write the message you wish to send the text. Using the following text below it will automatically use the guests name, you will need to change the days in the text as well as adding your company name.
Hi {{guestFirstName}},
Tuesday is rubbish collection morning, so we kindly ask you to please fill up the rubbish bin/s and roll them to the curb Monday evening (regardless of whether you're in-house tonight or checking out today).
Please note that our recycle bins - which are yellow - are only collected every second week, so please observe what the neighbours have done to determine if you need to roll these out tonight as well (or refer to the PDF in the bin night section of the Duve guidebook). Please note that an $80 fee may apply if this is not done.
Many thanks,
(Insert company name here)


Repeat the process for each night of the week being used (For instance all of your properties bin collections may fall within 3 days of the week, so you will only need to create this notification 2 more times)